spay:procguide:capfor5_criteria_list.png

capfor5_criteria_list.png

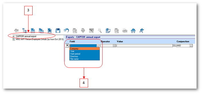
← Back to CAPFOR Salary Survey (Annual Export)

Date:
%2017/%09/%11 %12:%Sep
Filename:
capfor5_criteria_list.png
Format:
PNG
Size:
33KB

Personal Tools